精品项目
世界杯!球衣售卖
程序定制
部署教程
开发教程
交流论坛
联系方式
发布
发布文章
创建话题
创建版块
发布帖子
开通会员
开通黄金会员
全站资源折扣购买
部分内容免费阅读
一对一技术指导
VIP用户专属QQ群
开通黄金会员
开通钻石会员
全站资源折扣购买
部分内容免费阅读
一对一技术指导
VIP用户专属QQ群
开通钻石会员
开通会员 尊享会员权益
登录
找回密码
快速登录
微信登录
精品项目
世界杯!球衣售卖
程序定制
部署教程
开发教程
交流论坛
联系方式
开通会员 尊享会员权益
登录
找回密码
快速登录
微信登录
关注
综合
版块
热门
精华
问答
投票
最新回复
最高评分
用户73468840
2年前发布
21次阅读
关注
私信
鲜花商店系统
老师,鲜花系统中终端不管是cmd还是idea都无法进行命令
部署问题
评分
1
分享
用户99041596
2年前发布
15次阅读
关注
私信
提问
还是这个鲜花商城的问题
你说的那个网址,我是已经有了的
但是还是上面的错误
部署问题
评分
回复
分享
用户28665053
2年前发布
36次阅读
关注
私信
提问
是鲜花商城这个项目
D:\作业\课程设计\鲜花商城\flower-backend\src\main\java\com\shanzhu\flower\BackendApplication.java:28:9
java: 找不到符号
符号: 变量 log
位置: 类 com.shanzhu.flower.BackendApplication
部署问题
评分
3
分享
用户51327680
2年前发布
49次阅读
关注
私信
在线考试系统
springboot运行不了
部署问题
评分
1
分享
用户79154829
2年前发布
34次阅读
关注
私信
超市进销存管理系统
该帖子内容已隐藏,请登录后查看
登录后继续查看
登录
部署问题
评分
1
分享
用户40861609
2年前发布
43次阅读
关注
私信
在线商城系统登录问题
不管是用户的密码和管理员的密码输入123456之后他提醒输入错误,输完123456之后自动填入一串东西
部署问题
评分
1
分享
用户85126726
2年前发布
61次阅读
关注
私信
仓库管理系统
登录的时候显示AxiosError: Network Error,怎么解决
部署问题
评分
1
分享
用户63769925
2年前发布
27次阅读
关注
私信
图书管理系统,后端idea运行,程序显示程序包sun.misc不存在
部署问题
评分
1
分享
用户23941524
2年前发布
83次阅读
关注
私信
这是什么意思
部署问题
评分
1
分享
用户47127562
2年前发布
57次阅读
关注
私信
启动后端SpringBoot工程出现错误
部署问题
评分
1
分享
用户45295666
2年前发布
30次阅读
关注
私信
网上购物商城
网上购物商城登录报错,首页ui图片显示不出来
部署问题
评分
1
分享
用户19181167
2年前发布
28次阅读
关注
私信
在线考试系统
设置的考试做题 为何不显示答案,哪里出了问题
部署问题
评分
1
分享
用户89943304
2年前发布
32次阅读
关注
私信
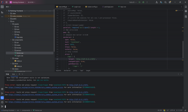
停车场管理系统登陆页面显示服务器异常
前端后端提示
部署问题
评分
1
分享
用户89012745
2年前发布
44次阅读
关注
私信
商品进销存管理系统后端报错 前端运行成功但无法登陆
部署问题
评分
1
分享
用户29082614
2年前发布
47次阅读
关注
私信
网上购物商城后端报错
网上购物商城后端报错
部署问题
1
1
分享
用户34921322
2年前发布
33次阅读
关注
私信
学生选课系统的后端运行失败
我maven用的是v3.8.9版本的,jdk用的是jdk22,可是还是会报错
部署问题
评分
1
分享
用户75366860
2年前发布
36次阅读
关注
私信
学生宿舍管理系统前端运行失败
部署问题
评分
1
分享
用户75366860
2年前发布
29次阅读
关注
私信
学生宿舍管理系统前段运行失败
学生宿舍管理系统前端运行失败
部署问题
评分
1
分享
用户75366860
2年前发布
19次阅读
关注
私信
学生宿舍管理系统前段运行失败
学生宿舍管理系统前段运行失败无法找到@/utils的模块
部署问题
评分
回复
分享
用户59258480
2年前发布
32次阅读
关注
私信
001-网上购物商城-python
在哪设置后端端口?
部署问题
评分
1
分享
上一页
1
…
4
5
6
7
8
下一页
搜索
搜索
近期文章
世界杯!球衣售卖
AI003-AI个人健康管理系统
AI002-AI简历生成与岗位推荐系统
AI001-大模型开发4个案例
协同过滤推荐算法讲解
近期评论
发布文章
创建话题
创建版块
发布帖子
在手机上浏览此页面
登录
用户名/手机号/邮箱
登录密码
记住登录
找回密码
登录
社交账号登录
微信登录
扫码登录
使用
其它方式登录
扫码登录
通知
毕设项目网除了提供给大家成品项目,还可以通过联系方式(QQ:3998529257)找老师定制开发项目